Hi All,
I need help with the below workflow, had got desired results from cross tab and join multiple tools but for those output results I need to create standard unique headers to populate on top of the output results as shown in the expected results. Tried with Dynamic rename tools, but dates got replaced to Today, Yesterday and others which is not as expected.
Expected results

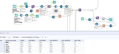
Results am getting from Alteryx
Used dynamic rename tool and join tool, but this has replaced dates with the new headers, wherein I need both dates and new standard headers as this is further extracted through. hyper output tool to refresh tableau, having dates causes error in tableau as it picks new dates data every day when refreshed in tableau.

Created text input tool added below data -
Used two ways 1) text input tool - dynamic rename tool - select and join = RESULTS SHOWN BELOW


2) Text Input tool - Unique - formula - cross tab- select - Join - dynamic rename tool - browse = same results



