Hi Community,
I am stuck on a problem and would like to know if anyone has some ideas.
I have a set of sales records from different stores, and I consolidate those into one sheet (see the Source Data tab) through macro.
Then, to have further analysis, I need the data laid out by store, location and year (see the Target tab).
I tried transpose; however, the location and amount were treated separately, and it was hard to distinguish which data was for which year.
Thanks in advance.!
Solved! Go to Solution.
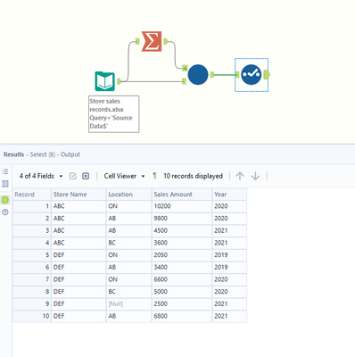
Hi @Bo_Zhang , here is a solution that should work for any number of store names, using a batch macro:
Here is inside the macro:
Thank you, @FinnCharlton and @Christina_H! Both solutions worked perfectly.

