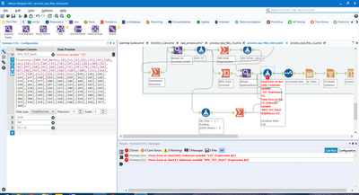
I am working on a Net Present Value calculation, but the number of columns change between sheets as well as the interest rates. That is why I didn't use a summary Net Present Value because the rate changes between products and I need it to be dynamic. However my column names or time periods are not constant.

I used a summary tool to concatenate all the columns in to one field, but I do not know how to insert into formula.

Any help would be greatly appreciated.