Hello Everyone..
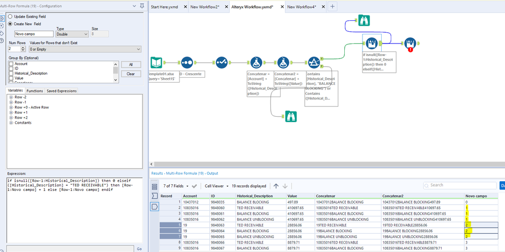
I have a doubt about the multirow formula tool. Regarding this image..

I am trying to create a formula that validates if the array contains the same number, three times in a row. If the array contains only one or two rows, then it needs to report which banking account has issues.
I already was able to determine a few parameters for the creation of this array, but I have no clue on how to create this next step.
Maybe using another tool?
Thanks everyone!