Hi everyone!
Hoping to get a bit of help with figuring out a multi-row formula. I've attached some sample data and this is what i'm trying to do:
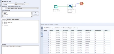
- calculate the month over month change in "spot amount" by "unique id" and be able to group them by "balance type"
I am trying to automate the calculation so when I do a month over month spot amount comparison, we can see that Group A1 in 202101 started with a total volume of 1200 (900 continued less -150 matured plus + 450 new) and to get to 202102 volume of 1586, we see that the volume change was 1436 continued -230 matured plus +380 new, for a total new volume of 1586.
I have a pivot table included in the attachment to show kind of what I am trying to achieve, but want to do the calculations in Alteryx so I can output into Tableau and group by Sub Group. Any help would be greatly appreciated! Or tips on other ways to make the calculation more dynamic. Currently I have this process in excel and have each month in a different tab and do Current Month Unique ID less Previous month unique ID to get the increase/decrease of the volume and then i throw the current month totals into a pivot table to get the total maturity and new volumes for the months.
Liked so ^ but blacked out for privacy.
Any help is greatly appreciated!!!
Britt
Hi @hellopanda_
Here's some examples that should get you in the right direction:
Let us know if you run into any issues as you build it out.
Hi Luke! Thanks for the tips. Would this till work if there were more than 2 time periods? And I am hoping to use the same logic to calculate blended margins as well...are you familiar with the sumproduct formula in excel? Any tips on how to incorporate that using a multi-row? Really appreciate your help with this!!
Hi @hellopanda_
Yes, assuming the dates are in order it will work for any number of periods. The first will always have a change of 0 though. Below is a link on sumproduct

