Hi,
I'm try to put data from first row until row 78 to row 79, it's possible using multi row formula?
Thanks
@alekgio
How about create the Record ID for Row 1 to 78, and 79- follows then joint them.
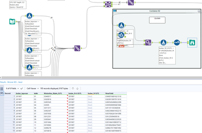
Dear @alekgio ,
I'm not sure if you can do it with only a multi row formula.
I have done it for you but not with the multi row formula.
Attached the workflow.
Please mark it as solved if it solve your problem 🙂
Regards,
@messi007 i mean, duplicate or move data from row 1 to row 79

