Dear community!
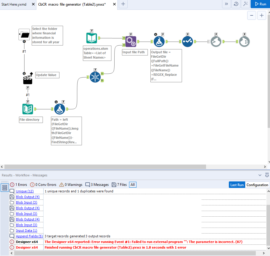
I am working on a flow that would trigger an other flow after success. Tough the flow is quite simple and it works when I run, an error also occurs during running. Therefore I can not use it as an app currently. Does any of you could have faced with similar? The error message does not help much for me, maybe it does for you. Thanks for your help in advance!
Have a great weekend!
