Hi,
I have 2 datasets that I need to merge to get only specific sets of records. In Table 1, highlighted in green shows records with Max(Month) and Max(year1) for every Item + year. My output should have all records from Table 1 and append records from table 2 if there is forecast information available for months after Max(Month) & Max(year1) for Item + Year in Table 1 as highlighted in yellow .
Can someone help how to go about this?
Thanks!
Hi @hash_89
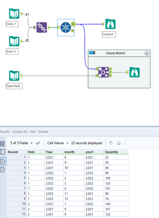
Here is how you can do it. You can union to join data and the use unique tool to get first occurence.
Workflow:
Hope this helps : )

