Hi,
I would like to merge two xml files with a similar structure i.e. similar root and child, but differing subchild/body.
e.g. File 1 appears like this:
File 2 appears like this:
header, entries & entry are similar across both files, I want to merge the body (1,2,3,4, 5, 6) so that Output (File 3), appears like this:
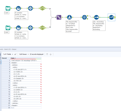
I have also included my attempt (MergeXML), I can't figure out how to use the count in 1 to remove those lines. But there are probably better ways to approach the issue.
Many thanks
Solved! Go to Solution.

