Hi Community,
Need some help, I trying to use Marcos to import files and stack them by month and forecast import file so the Schema changes (Months come into the horizon + fall off the horizon based on the import file)
But I'm getting
Error: Consolidated_FC1_Marco (10): Record #2: Tool #5: The field schema for the output "FC_Data" changed between iterations.
Attaching Sample Files (Excel0 and the Workflow I tried to create.
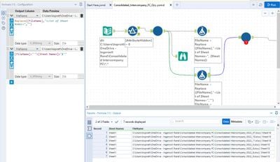
So what I'd like to be able to do is get all the data into One table, then be able to say for this Item the May FC file say 100 units in Jul / Aug / Sep but the Jul FC File say 200 units for the same Item over the same months, so I can see if the FC is changing month over Month and what items it's doing this on...
TIA
Karl.
Solved! Go to Solution.
Hi @Karl_Spratt ,
Thanks for the question! Can you send it as a package as we don't have the macro's now and it'll be more fun to fix your macro's then to build new ones :-).
What might help you straight away:
Via "View" select "Interface Designer", you can alter in your batch macro what it should do when it changes between iterations:
Default it will give it errors in your case so you might want to change it (if atleast that isn't a problem for you).
Greetings,
Seb
