ACT NOW: The Alteryx team will be retiring support for Community account recovery and Community email-change requests Early 2026. Make sure to check your account preferences in my.alteryx.com to make sure you have filled out your security questions. Learn more here
Start Free Trial

Alteryx Designer Desktop Discussions

Find answers, ask questions, and share expertise about Alteryx Designer Desktop and Intelligence Suite.
SOLVED

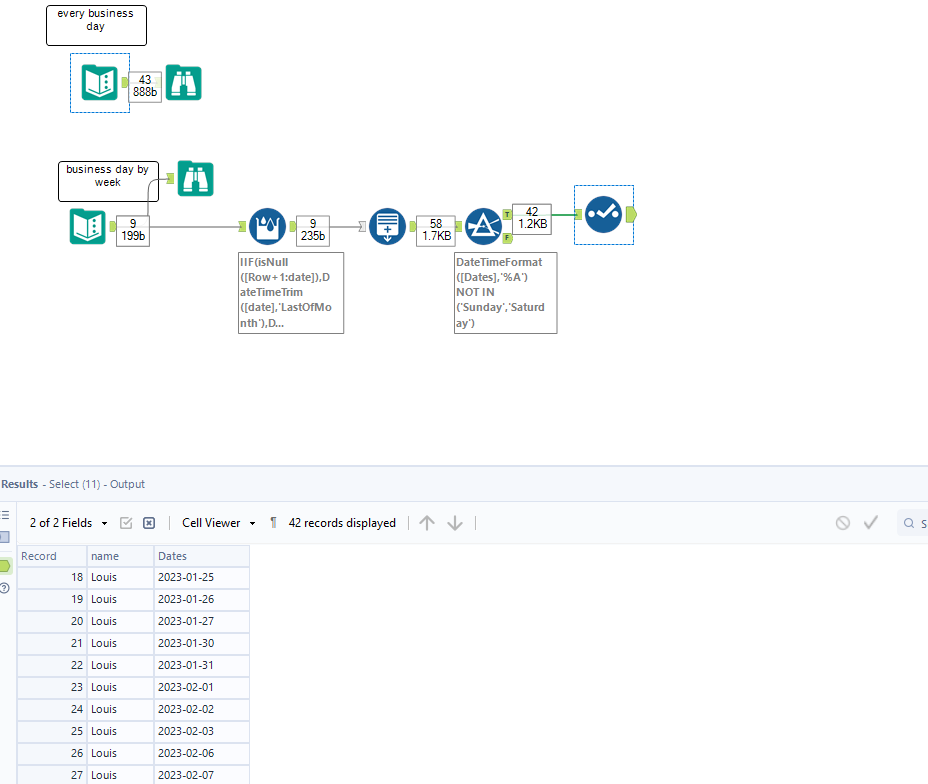
Mapping Business day Start of Weeks to Every Business Day

wonka1234
10 - Fireball

Hi,

 

How can I bring over my capacity column to every business day? but my capacity is only given in weeks.

 

please see attached workflow.

 

expected output:

 

NameDatescapacity
Louis2023_01_020.740181
Louis2023_01_030.740181
Louis2023_01_040.740181
Louis2023_01_050.740181
Louis2023_01_060.740181
Louis2023_01_090.940181
Louis2023_01_100.940181
Louis2023_01_110.940181
Louis2023_01_120.940181
Louis2023_01_130.940181
Louis2023_01_160.940181
Louis2023_01_170.940181
Louis2023_01_180.940181
Louis2023_01_190.940181
Louis2023_01_200.940181
Louis2023_01_230.940181
Louis2023_01_240.940181
Louis2023_01_250.940181
Louis2023_01_260.940181
Louis2023_01_270.940181
Louis2023_01_300.940181
Louis2023_01_310.940181
Louis2023_02_010.940181
Louis2023_02_020.940181
Louis2023_02_030.940181
Louis2023_02_060.940181
Louis2023_02_070.940181
Louis2023_02_080.940181
Louis2023_02_090.940181
Louis2023_02_100.940181
Louis2023_02_130
Louis2023_02_140
Louis2023_02_150
Louis2023_02_160
Louis2023_02_170
Louis2023_02_200.504887
Louis2023_02_210.504887
Louis2023_02_220.504887
Louis2023_02_230.504887
Louis2023_02_240.504887
Louis2023_02_270.940181
Louis2023_02_280.940181
1 REPLY 1
binu_acs
21 - Polaris

@wonka1234 Updated workflow attached

binuacs_0-1683840910750.png

 

Labels
Top Solution Authors