Hi Community!
I need some help with macro magic... This seems like a super fun thing to know, but after spinning my wheels, I'm conceding that it's above my newbie experience level.
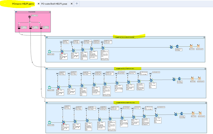
Have you seen the super cool "Action" tool example? Running with the wand allows you to chose your report, and reveals the filter choices. I'd love to replicate this with my three report choices. The differences are that my interface connects to filter tools, and there are several interface tools per report (or options to filter on).
Here's what I have so far:
The first filter on each worked before I created sample text box data...not sure what's going on rn.
Thanks so much for any hints!
Gina
your "replace specific string"' in the action tool isn't checked...😱
Assign a value in the dropdown for the name:value pair. Also (select from dropdown) should be added in interface designer as part of the tool layout - right now it's an option in the name:value set...
Also - your interface tools are inside of the tool containers - Alteryx won't let you use interface tools in disabled tool containers. Macros yes - tool containers no. So you basically have two choices:
1) put all the interface tools in your main workflow and bring them in with the control parameter (the "normal" option).
2) instead of using tool containers - have each choice call a macro.
One more thing - the control parameter is all about treatment of different values differently so i don't know if you need to have your action tool as presently constructed. The control parameter is kind of already a filter.
@apathetichell Thanks so much for your replies! I made your first response change, but have no idea what the second reply means. Would you mind uploading? Thanks!!
About dropdowns? for dropdown - you have it set to manually enter a Name:Value pair. That means that you have to have an entry known as a name a ":" and the value which the dropdown entry is assigned so:
My cool report
My other cool report
My boring report
won't be assigned values 1,2,3, to pass into your control parameter until you label them as:
My cool report:1
My other cool report:2
My boring report:3
That part is important because that's the value that the control parameter (or really anything) is going to use.
It seems like your workflow is pretty close to being done - but you need to figure out how you want to get the data for the reports. In a cursory glance it looked like the data you are using is static in all of your reports but the report generation is different - if that's the case can you take in on your main workflow? If the type of information you are gather for each report is different you may have the not-to-be-feared nested macro situation.
@apathetichell Thanks for that! That definitely made my dropdown look better. Now if it would show the nested filter criteria for each, I'd be good to go!
TLDR - I think I'm in the nested macro situation, but don't know where to begin there.
The 3 inputs I uploaded are just samples. In my main workflow, I'm using input Alteryx DB's that come from a different workflow that uses CyberArk connectors and runs through a bunch of tools. The first input should return super fast, as it's only 30,000 rows. The 2nd & 3rd inputs are the same format, only split for PO data that happened from 0-6mos, and 7-12mos. When I had them combined, they were 5M rows, and the interface would take 11sec to return one line of PO data. I started looking into Calgary DB to speed things up, but when I read that they can't be appended to, I stopped that route and split it in two. The PO data will need to update daily. Is my understanding flawed?
O.k. - so for macros you could stick with what you have and just transfer the workflow content to macro 1/2/3 as applicable and then just send the action tool into the macro as you currently have set up. You'd just use a macro input in-lieu of your current connection. Give it a whirl and if it works - voila.
The more I think about it though - the more I wonder why you even need the control parameter. update your cell with the value and run two filters to test to see if it's 1,2, or 3 and then call the required macro. This assumes that each macro is different.
@apathetichell thanks for the continued support! This sounds super intimidating, but I'll play with my interpretations of what you wrote, see what I get, and report back. Thanks!
@Gina2021- if there are only 3 reports - it should be pretty straightforward. Just copy each container into a macro and give it a name like "report1" and then the filter tool setup is like this:
without the yucky error messages.

