Hello All,
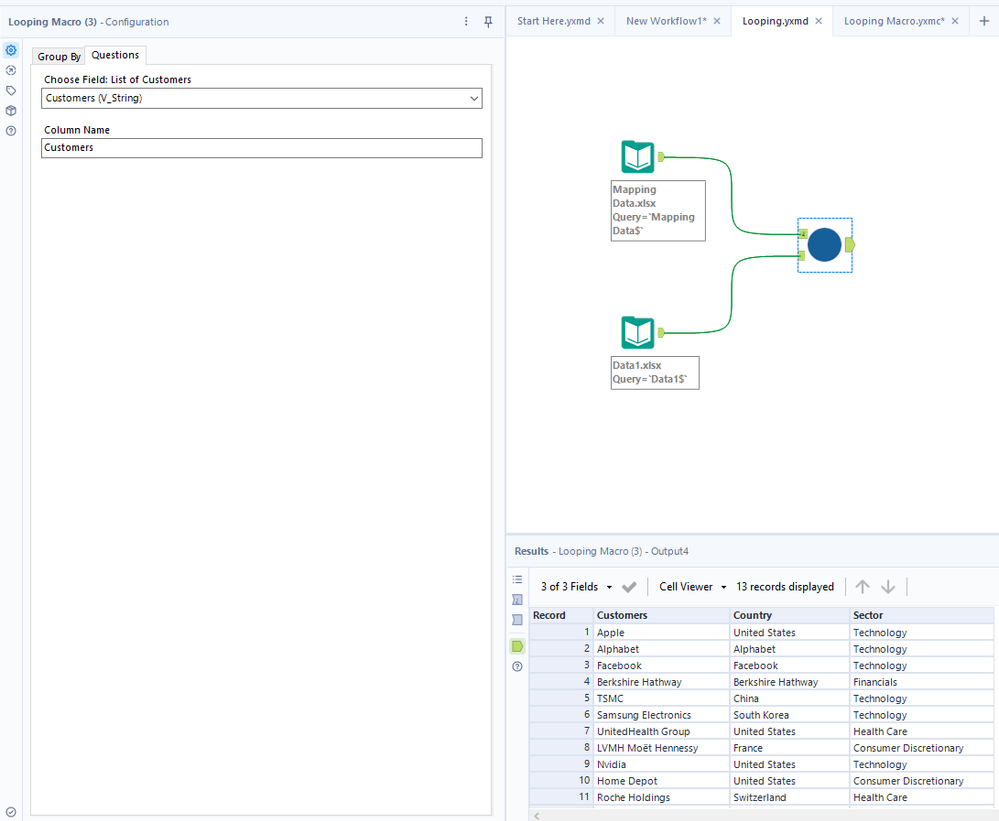
I am trying to build a Looping Macro for one of my analyses. I have two data sets
1. Data1
2. Mapping Data
I am trying to design a looping macro that goes to the Mapping data file and picks the first customer name and then goes to the Data1 file and searches for that customer and fetch and provides the information related to that customer and then goes to the second customer in Mapping Data and performance the same things and looping go on.
I know this will achieve with normal Alteryx flow and tools, but I need to develop Looping Macro so that I will able to use it in the different flows. I am very new in preparing Macro in Alteryx, I believe this is also good learning for me as well.
Thanks,
Solved! Go to Solution.
@KSowers Thank you. It's working. Could we automate the Filter? For Example, if I use a different set of data in which Apple does not exist. Instead of customer I have data in which geographies are there, we update the Marco input, and then Filter automatically picks the geography first name in the list, or if that is not available in the data it skips and reads the rest of the list. Is there any way we can automate the filter so that I can use this macro for various analyses?
Rest the macro works Perfectly, Thank you :)
@KSowers Thank you! It's Perfect.

