Hi All,
I have to check on my master data file to get a column value for my data workbook. Below are the master data and expected results, please help me on this with a sample workflow.
Master Data:
| Company | Group |
| Company1 | Group1 |
| Company2 | Group2 |
| Company3 | Group3 |
| Company4 | Group4 |
| Company5 | Group5 |
Child Table:
Expected output with the Parent column update from Master table's Group name based on the Company name. If the company name is not available in the master table then have to use the same company name as Group name.
| Company | Parent |
| Company1 | Group1 |
| Company2 | Group2 |
| Company3 | Group3 |
| Company6 | Company6 |
Solved! Go to Solution.
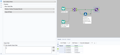
The logic of workflow :
1 - make a join by company between the master data and another database containing the names of companies.
2 - For all the company names not found in the master data, we assign them the company name in the parent column.
Do you want something like this ?
Let me know if there is any issue and do not hesitate to mark this answer as solution if it helped. 🙂
