ACT NOW: The Alteryx team will be retiring support for Community account recovery and Community email-change requests Early 2026. Make sure to check your account preferences in my.alteryx.com to make sure you have filled out your security questions. Learn more here
Start Free Trial

Alteryx Designer Desktop Discussions

Find answers, ask questions, and share expertise about Alteryx Designer Desktop and Intelligence Suite.
SOLVED

LOGIC for REPORT FREQUENCY

spetkae09
8 - Asteroid

Hey guys, 

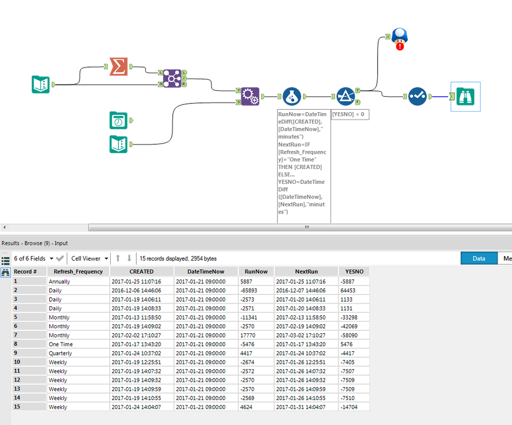
As you can see i have a workflow connected to a macro that makes reports

each record goes into the macro and creates a report for that record. this runs daily.

each day daily reports should run. weekly and monthly etc should skip some days between runs.

i have submitted date(Created) then compare that to current date when workflow runs

if diff is less than 0 its past due run today if not then dont run but the logic is not working right 

monthly runs every day etc attached is the workflow to try to get the date logic correct

if this question is unclear i can elaborate. Thanks for your help :)

 

updatedFREQ.PNG

3 REPLIES 3
JoeM
Alteryx Alumni (Retired)

@spetkae09 I looked at your workflow and it appears to be working. However, if I understand correctly, the problem that you are having is that monthly/quarterly/annually run reports are still running daily. If that is the difficulty you are having, I suggest that you overwrite next run at the end of your workflow to be the next upcoming run.

 

Attached I have created 2 workflows: 1) An initial run that will set up the dataset and 2) an incremental run that could run daily. I made an assumption that new incoming schedules are unioned into the data set.

 

Let me know if you have any questions.

spetkae09
8 - Asteroid

Actually the incoming data is a snapshot of a share point list i made so i could be able to share my workflow. Everyday new records will be pulled with different reports and run frequencies when this workflow runs at 9 am. It will pull a new list that will have old records plus the current list of sharepoint.

So in response this would not union in new records it would repull and overwrite daily but that will mean i need a filter on the incoming records. My idea was use yesno field to identify which records need to run. 

 

 

There is some logic that is confusing me at each run runnow field and yesno field are indicating whether to run this time(yes/no) and run next time(yes/no) but not sure about the logic to allow it to work.  

runnow after this workflow ends becomes indicated by the yesno field for next time then when it runs again.

that yes/no field will become run now field next days run. is that what you were trying to suggest to do? 

JoeM
Alteryx Alumni (Retired)

So for the daily snapshot, one method is that you keep a historical file of all the schedules, and use the join tool to find what schedules are new in the snapshot. After finding what's new, union them into your historical file.  What you may be lacking is a unique identifier to do this, unless you expect all the created data to be distinct since they are down to the second. 

 

As for this comment: "There is some logic that is confusing me at each run runnow field and yesno field are indicating whether to run this time(yes/no) and run next time(yes/no) but not sure about the logic to allow it to work. ", are you confused with how they are working within your own workflow? Note that I have not used those fields using my method. 

 

 

 

Labels
Top Solution Authors