ACT NOW: The Alteryx team will be retiring support for Community account recovery and Community email-change requests Early 2026. Make sure to check your account preferences in my.alteryx.com to make sure you have filled out your security questions. Learn more here
Start Free Trial

Alteryx Designer Desktop Discussions

Find answers, ask questions, and share expertise about Alteryx Designer Desktop and Intelligence Suite.

Joining Data

Devika
8 - Asteroid

Hello,

 

Please help me to join the below data 

 

INPUT    
SedolRecord date2Record date3Record date4
71088992022-03-292022-03-292022-03-29
40319762022-05-162022-05-16 
B1L95G32022-11-012022-11-01 
0287580 2022-12-23 
BJMY6G0 2022-03-31 
BJMY6G0 2022-03-31 
BH6XZT52022-03-24  
2793115  2022-03-24
2793115  2022-03-24
    
    
Output    
SedolRecord date  
71088992022-03-29  
40319762022-05-16  
B1L95G32022-11-01  
02875802022-12-23  
BJMY6G02022-03-31  
BJMY6G02022-03-31  
BH6XZT52022-03-24  
27931152022-03-24  
27931152022-03-24  
12 REPLIES 12
binu_acs
21 - Polaris

@Devika 

binuacs_0-1648553389968.png

 

ChrisTX
16 - Nebula
16 - Nebula

What are your data prep rules?  For the first row, all three Record date values are the same.  Should these 3 values always be the same?  Which value do you want if they are different?

 

Devika
8 - Asteroid

Hello Chris,

 

It would be Record date2 that would be needed 

ChrisTX
16 - Nebula
16 - Nebula

Here's a starting point.  

 

ChrisTX_0-1648553833767.png

 

 

Chris

 

Devika
8 - Asteroid

@binu_acs 

Hello Binu,

 

Can you help me use the transpose tool for the attached sheet in similar way where i will get the Record date in one column instead of 3 different columns.   

binu_acs
21 - Polaris

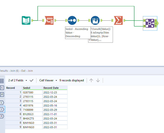
@Devika please let me know if the results are not matching

binuacs_0-1648559246258.png

 

ChrisTX
16 - Nebula
16 - Nebula

Your desired output listed these 2 rows, which is not Record date 2:

 

BJMY6G02022-03-31  
BJMY6G0

2022-03-31

 

 

Devika
8 - Asteroid

@binu_acs 

 

Hi,

 

Im not getting the same output as yours 

 

 

 

 

binu_acs
21 - Polaris

@Devika I don't see any date fields in your file. Please check th input file

Labels
Top Solution Authors