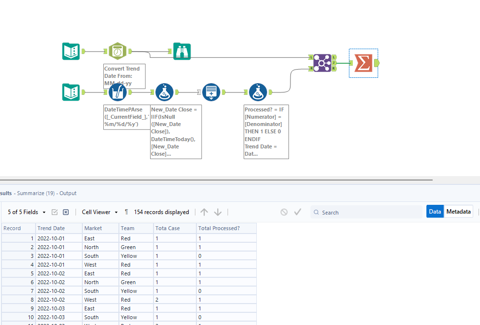
I am stuck. I have a large dataset and was asked to show daily, the total # of open cases and the percentage of those opened cases that are processed correctly. I am attaching the workflow as well as the screen shot. My challenge is that I don't the data summarized every day. Instead, I have data that gives me when the case was opened and when it was closed. So, I know that if I pick any random date, I just need to see if the opened date was less than or equal to that randomly picked date AND that the close date ISNULL or greater than the randomly picked date. I can do that formula, but I can't figure out how to incorporate the missing calendar. Any hints or help will be greatly appreciated. The bottom screen shot is how I need the data to look so I can pivot it in Tableau to do daily trend.

