Hi All,
I am trying to Join a table instead of VLookUp, but Join resulting in duplicates including blank/null values in the Target columns.
But I want to skip the null/blank then to have only the output rows with values on the Target columns. Thanks in advance.
| Table 1: Master Table | |
| Company | Parent |
| Company1 | Parent1 |
| Company2 | Parent2 |
| Company3 | |
| Company3 | Parent3 |
| Company4 | |
| Company5 | |
| Company5 | |
| Company5 | Parent5 |
| Table 2: Input data | |
| Company name | Group |
| Company1 | G1 |
| Company2 | G2 |
| Company3 | G3 |
| Company4 | G4 |
| Company5 | G5 |
| Expected Join Component Output: | |
| Company name | Group/Parent |
| Company1 | Parent1 |
| Company2 | Parent2 |
| Company3 | Parent3 |
| Company4 | Company4 |
| Company5 | Parent5 |
Please see below :
I don't understand one thing, you need to skip null/blank and in the expect result I see company 4 however it's blank in the input master table.
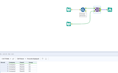
Attached the workflow,
Regards
The column4 is available only once that too blank, so using the Company name as the Group without any master table reference.
@Parthasarathi
What is the use for your input table 2?
Thank you for your workflow. But when I have two Parent name it is giving duplicate, actually if more than one Parent then I need to pick the first available value.
