Hello,
I have set up four tables that each flow into one Table tool.
If all four tables are present (i.e. actually have data) the Table tools are joined two at a time using the Join tool such that they eventually line up in one row and are ready for moving into a Layout tool that I configure to output an email.
However, one of the tables let's call it Table D may not always be present and when this happens, the tables don't output in the email.
I'd thought of using use a Filter tool downstream of Table D prior to the Join tool, in order to adda row with spaces using a text input tool, just so that the Join tool will work but there the Filter tool won't work if there is no record to filter with in the first place.
I can't take screenshots so I've create a mock-up canvas using ppt.
Can anyone think of a solution?
Thanks!
Solved! Go to Solution.
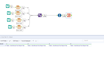
See the WF below:
Just use a Union and then a crosstab, this way you can set it up more dinamically.
Pedro.
Hi Pedro,
Thank you! That worked beautifully.

