I have created an iterative macro:
This macro takes data from a master excel file and replaces data within the report text tool. As can be seen below. When I do this within the macro is works perfectly. However, when I bring the macro over it does not.
The file is supposed to take the chosen samples and all the information included with them from the join tool and then autofill the document within the information with the report text tool to produce pdf. versions in the render tool.
Everything is working bar the autofill of data from the macro into the render tool.
Solved! Go to Solution.
Hi @CaoimheC
Can you provide a copy of the macro and a sample of the data, so I can see what's going on?
Hi @CaoimheC
First, I opened Sample workings.yxmc, but I can see it is configured as a Standard Macro, but no macro tools within it (I think it should be a workflow (.yxmd)
I can't test it cause I don't have the Address 3.xlsx data file.
I'll see if I can see anything else.
BTW, sample macro.yxmc is a Standard Macro Too.
Can you help me understand what are you trying to achieve?
Hi @aguisande
Thanks for your help.
I'm trying to create 8 separate reports for each of the companies within the excel.
Replacing the information within the report text tool in the macro with the information from the join tool in the sample workings.
Apologies I'm very new to this and maybe over complicated it.
No worries man! We're here to help!
I've been "playing" with your workflow.
Is this what you're trying to achieve? if you confirm, I can tell you how to do it.
Yes that is it exactly!
I need to produce separate pdf's for all the different companies.
Great!
So, is simple to achieve this.
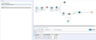
This is all you need:
The join part, you already have it (but I still don't get why, you're using only the Excel data in the report).
Report Text is "almost the same", but I saw that your filed names (square brackets mostly), somehow are interfering with the right outcome. So I added a select Tool to clean the field names, and put the Report Text in the workflow (So I can grab the field names & values from the actual data).
I changed the referenced fields within the Report Text Toll, to point to the new field names.
finally, to get the 10 separate PDF files, I added a RecordID and configured the Render tool as follows:
Attached you'll find the workflow.

