Hi All,
I am new to alteryx. I want to parse a json file (saved as .txt) in a folder and update to a access DB.
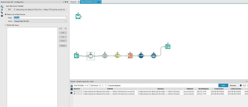
If it is a single file the update is fine but when I tried with directory input/dynamic input the fields are added as comma separated in a single record in access.

Is there a way I can iterate the workflow for each Record#.
So 1 Record runs and updates the DB and 2nd record runs and updates the DB and so on.
Thanks,
Praveen.