Hi
Is this a bug or am I drunk?
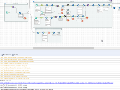
I click cache and run workflow. And it generates a temp file.
but it "blinks" and removes the cache and removes the temp file?
Solved! Go to Solution.
hi @Thableaus
I found out, if I disable the two test, I can cache, for some reason :)
I tried on all buttons after the union with the same result.
I use version 2021.4.1.04899
