Hello Community,
I hope that you're all doing well.
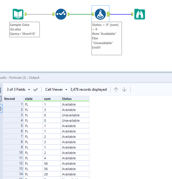
I am trying to create a formula that is looking at an integer and and based on the value should return either Available or Unavailable.
IF [sum] >0 then"Available" Else "Unavailable"
EndIf
The problem is that no matter what I try to change the Data Type on "sum", I am encountering an issue. I've tried the ToString option, but it's not liking it either. Attached are screenshots, sample data, and the workflow.
Any assistance will be awesomely appreciated.
Solved! Go to Solution.
@Fescobar the sum field is double and you cannot assign a string value to double data type I added a new field and applied the formula
Awesomely simple solution...Create a new column with the appropriate value. Thank you SO much!!
Fausto

