I am trying to insert 10 blank rows after each change in state but am having trouble. I need the blank rows to be inserted after each change in the state column of the attached data. Any help is appreciated.
Thanks!
Solved! Go to Solution.
Thank you @binu_acs
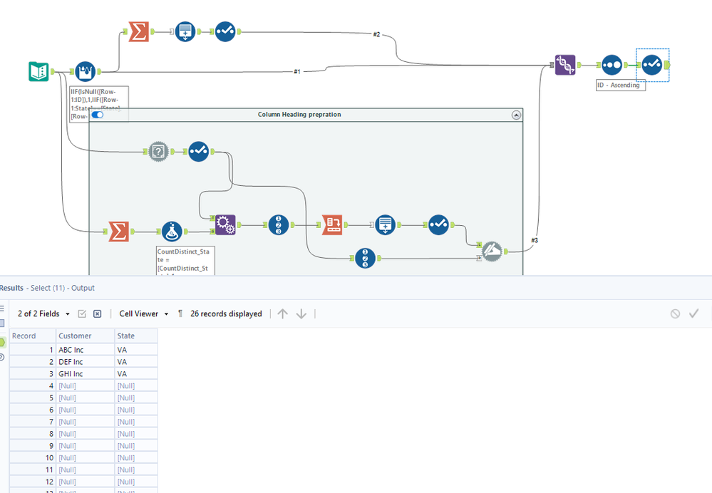
@binu_acs I now need help with something else regarding this. The solution you provided is great and works but I just realized for the last row that is blank, I need to insert the names of my column headers after the last blank row. In the screenshot you have above, I need row 13 to say Customer in the first column and State in the second column. Any suggestions on how to do this?
Thanks!

