I have a text file from a mainframe that I can import in designer as a fixed width file and then do some further processing on it. Is there a way to save the width of the import so that I can run it inside an analytic app?
Hi Craigja!
I may need a little more context from you, but from what I have understood, you would like users to be able to select a text file (?), and it to maintain the width of the import?
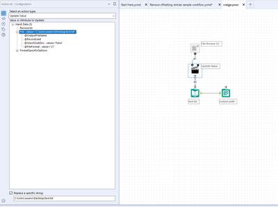
Here i would have a File browse into a Input data tool, that only changes the file path:
This way, no other configuration is being changed, so whatever is in the input data tool stays as is when the app is run (and a new file is selected). If this isn't what you meant, please drop me a reply and let me know!
I have attached a workflow with this working.
Interesting - I tried just that and it didnt work - it looks like I might not need it, think I have found a source of the data I need in some Oracle tables, much easier to process! If it turns out this is not exactly the right data, I will revisit this....
hey @craigja ,
If you come back to this, give me a shout. I'm curious as to what is going wrong.
Definitely glad you found a solution however!
TheOC
