I have the following data where i need to identify the earliest updated date for a case. Please see data below, the identify if the last update date once the status changes to completed i highlighted the start in green and the end in yellow. attached a sample data
Solved! Go to Solution.
Hi, @Cherub7210
FYI. (by the way , your case only for last status is 'complete' or 'complete + cancelled' ?)
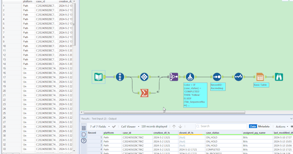
IF [case_status] = 'COMPLETED'
THEN 'Yellow'
ELSEIF [Tile_SequenceNum] = 1 and [Last_case_status] = 'COMPLETED'
THEN 'Green'
ELSE Null()
ENDIF
hi @Cherub7210 the best way is to create a sample excel first with required option and then while taking output from the alteryx designer in the output tool select keep formation saved option.
Hi @Cherub7210.
If you want to create a column with only the time before COMPLETE, create a new field in Multi Row Formula:
IIF( [case_status] ="COMPLETED", [Row-1:closed_dt_ts], Null() )
The other options is Generate Rows or Filter with formula, in this last case, for only the lines that have what you want.
Accep answer if it helped you

