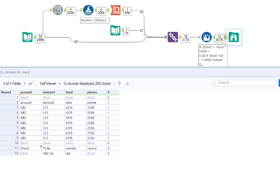
Hi I have dataset where I have to create a flag from the fund till the first null cell
Input:
| fund | acount | phone | amount |
| ABC | 123 | 4578 | 2356 |
| ABC | 123 | 4578 | 2356 |
| ABC | 123 | 4578 | 2356 |
| ABC | 123 | 4578 | 2356 |
| ABC | 123 | 4578 | 2356 |
| ABC | 123 | 4578 | 2356 |
| ABC | 123 | 4578 | 2356 |
| Check | Total | number | record |
| ABC ltd | Ltd |
Ouput:
| 0 | ||||
| fund | account | phone | amount | 1 |
| ABC | 123 | 4578 | 2356 | 1 |
| ABC | 123 | 4578 | 2356 | 1 |
| ABC | 123 | 4578 | 2356 | 1 |
| ABC | 123 | 4578 | 2356 | 1 |
| ABC | 123 | 4578 | 2356 | 1 |
| ABC | 123 | 4578 | 2356 | 1 |
| ABC | 123 | 4578 | 2356 | 1 |
| 0 | ||||
| Check | Total | number | record | 0 |
| ABC ltd | Ltd | 0 |
Hey @Sshasnk,
Another way with this data set is to use a multirow formula:
If you want to learn more about the Multi-Row-Formula Tool the community has some quick and easy videos on the topic here: https://community.alteryx.com/t5/Interactive-Lessons/Multi-Row-Formula/ta-p/82872
Any questions or issues please ask
Ira Watt
Technical Consultant
Watt@Bulien.com

