Hi team,
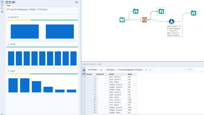
I have this set of data below:

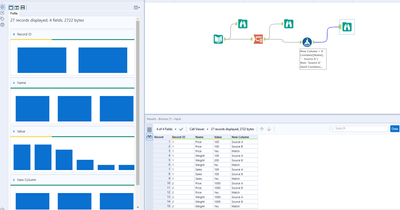
The desired format is this:

I have using transpose and formula tool to try to manipulate the data. I think the next step is to use cross-tab, but I am not able to get the desired output format. Please suggest anything if you can think of a smarter solution than my current workflow. Thanks!
Screenshot of transpose tool:


Screenshot of formula tool:

