Hi, I would like to populate a set of the latest Start_date and End_date where the each student has no gaps in enrollment. There are multiple records of Student_ID with several enrollment dates. I added a multirow tool to calculate the datediff between the latest Start_date (of the first row) - End_date (of the second row). I am trying to get the first instance where the DateDiff field is greater than 1 and exclude the rest of the records after it but if the first row is > 1 (like Student_ID A003), then keep the latest row. Then take the min(start_date) and the max(end_date)? Not sure if I am making any sense. I am stuck at the workflow attached to this post and not sure the best way to do next.
FYI, End Date=3999 meaning the student is still enrolled in school.
Solved! Go to Solution.
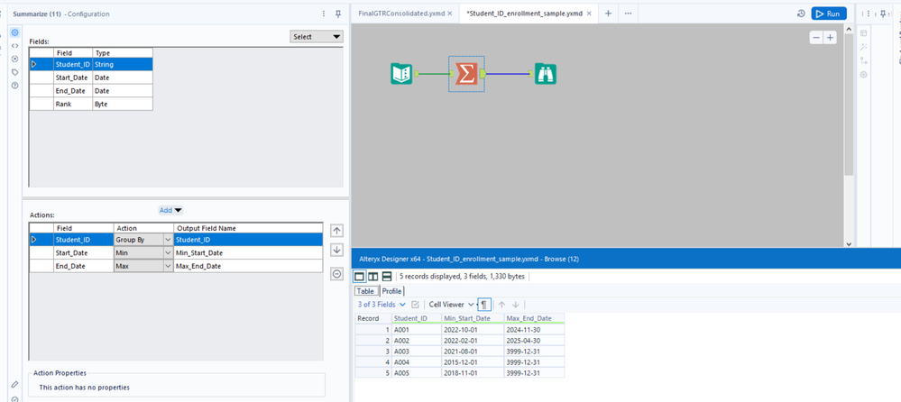
@vtng I believe you were overcomplicating this. Just use a summarize tool, group on the student ID, grab the Min start date and the Max end date and that will get the output in the screenshot you posted.
Sorry, if I am not being clear. I need to get the latest continuous enrollment date with no gaps.
| A002 | 2022-06-01 | 2025-04-30 |
A002 should reflect this date and not 2002-02-01 because she/he has a gap in enrollment date of 32 days between their very 1st enrollment and their 2nd enrollment
@vtng Got it, this workflow has a few changes and it gets the desired output you mentioned.
This works, great! Thank you so much for the help!
