Hi,
I am trying to seatch for the Instrument TIC in Column B within the string on Column A. Then if found return the full text within Column A in a new Column C
Can you help?
Thanks,
Roger
Solved! Go to Solution.
Hello @RDodger,
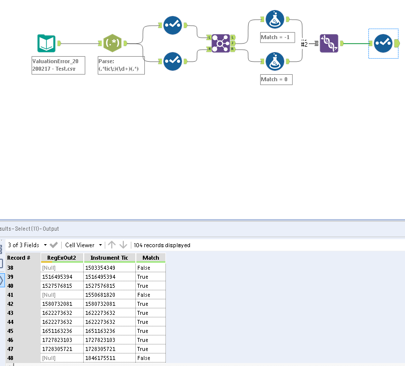
In my case I used a regex tool to be able to better see both numbers:
If this post helps, then please consider Accept it as the solution to help the other members find it more quickly.
Regards
Changed the logic based on your new post @RDodger
You can check it again now
If this post helps, then please consider Accept it as the solution to help the other members find it more quickly.
Regards
That worked. thanks a lot!!

