ACT NOW: The Alteryx team will be retiring support for Community account recovery and Community email-change requests Early 2026. Make sure to check your account preferences in my.alteryx.com to make sure you have filled out your security questions. Learn more here
Start Free Trial

Alteryx Designer Desktop Discussions

Find answers, ask questions, and share expertise about Alteryx Designer Desktop and Intelligence Suite.
SOLVED

How to replicate the excel formula =IF(R12=R11,0,IFNA(SQRT(VLOOKUP(R12,R:T,2,0) in alteryx

Inactive User
Not applicable

Columns : R,S,T

 

R= Hegde

S= Sum1

T= Sum2

 

Please help

6 REPLIES 6
IraWatt
17 - Castor
17 - Castor

Hey @Inactive User,

Can you give an example excel sheet you want to replicate in Alteryx?

Thanks,

Ira

Inactive User
Not applicable

@IraWatt  Please go through the below excel sheet and help me on how to replicate the formula in alteryx

IraWatt
17 - Castor
17 - Castor

Hey @Inactive User,

To replicate this function you will need to use a multirow formula to compare different rows. To achieve this F3=F2 then zero this formula will work:

IF [Hedge]=[Row-1:Hedge] THEN 0 ELSE ....

IraWatt_0-1654594913748.png

Square root can be found in the Alteryx Maths functions:

IraWatt_1-1654595062876.png

The Vlookups are hard for me to understand as you have only given 1 line of data. 

Inactive User
Not applicable

Here are the few formulas in the excel which needs to be replicated in alteryx.. Please help me. 

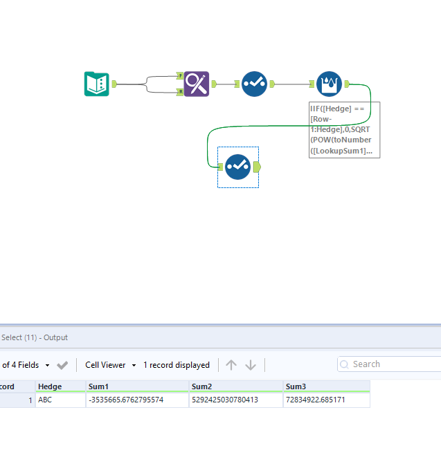
binu_acs
21 - Polaris

@Inactive User one way of doing this 

 

binuacs_0-1654598314420.png

 

Inactive User
Not applicable

Thank you so much team,

Labels
Top Solution Authors