The Alteryx Community is a finalist in three 2026 CMX Awards! Help us win Customer Support Community, Most Engaged Community, and User Group Program of the Year - vote now! (it only takes about 2 minutes) before January 9.
ACT NOW: The Alteryx team will be retiring support for Community account recovery and Community email-change requests Early 2026. Make sure to check your account preferences in my.alteryx.com to make sure you have filled out your security questions. Learn more here
Start Free Trial

Alteryx Designer Desktop Discussions

Find answers, ask questions, and share expertise about Alteryx Designer Desktop and Intelligence Suite.

How to replace the data on basis of priority

AYESHASIDIKHA
8 - Asteroid

Hi Team,

 

 

I have one doubt, Attaching the excel in which expected output and Input and also Order is mentioned. It would be great if i find the solution for this asap.

 

Thanks,

Ayesha

3 REPLIES 3
ChrisTX
16 - Nebula
16 - Nebula

Please also provide the basic logic you want to follow.  The expected output isn't self-explanatory.

 

Should the input records by grouped and/or sorted?  By Company Number or Company Name or both?  Then join to the Sort Order.  Then how is the Common Node determined?

 

AYESHASIDIKHA
8 - Asteroid

I want to replace the Node column data with the first order of value in the order column. Company number and Company name remains same only the last column will get change

gawa
16 - Nebula
16 - Nebula

hi @AYESHASIDIKHA 

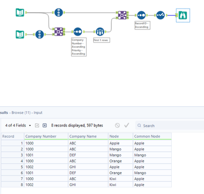
I interpret that you want to append a field, which is the highest order(priority) among nodes that each company has.

With this understanding, I prepared WF, please see attached. At least output is match to yours.

image.png

Labels
Top Solution Authors