ACT NOW: The Alteryx team will be retiring support for Community account recovery and Community email-change requests Early 2026. Make sure to check your account preferences in my.alteryx.com to make sure you have filled out your security questions. Learn more here
Start Free Trial

Alteryx Designer Desktop Discussions

Find answers, ask questions, and share expertise about Alteryx Designer Desktop and Intelligence Suite.

How to parse 2 columns at same time? How to deal with delimeters with nothing inbetween?

lynnlinnewtoalteryx
6 - Meteoroid

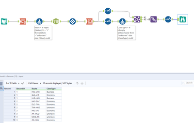
My question looks a bit complex, and I'll try to make it clear what I want to achieve. I have a dataset like this:

 

RecordIDRouteClassType
1HKG-LHR,GLA-LHR,LHR-HKGBusiness/Economy/Business
2HKG-DLC,DLC-TNA,TNA-HKGEconomy/Economy/
3HKG-JFK,JFK-MCO,MCO-JFK,JFK-HKGEconomy///Economy

 

For analyse purpose, I want to parse column 'Route' and 'ClassType' so that each route and type forms one row. However, if I simply parse by 'Text to Columns' into rows, it became uneven, with more rows parsed by 'Route' and less rows parsed by 'ClassType' hence I cannot re-join them by position. The reason I've seen is that there was '//' or ending '/' in 'ClassType' which was skipped and not parsed into a new row. For example, the first 2 rows of my data hence became like below:

 

RecordIDRouteRecordIDClassType
1HKG-LHR1Business
1GLA-LHR1Economy
1LHR-HKG1Business
2HKG-DLC2Economy
2DLC-TNA2Economy
2TNA-HKG3Economy

 

What could I do to solve this problem? I thought maybe I could use some other tools, like Regex, but don't know how to translate the pattern...

Thank you in advance for those who could help provide solution(s)!

 

Kind regards,

Lynn

5 REPLIES 5
Qiu
21 - Polaris
21 - Polaris

@lynnlinnewtoalteryx 
Hope this would help. 😁

1118-lynnlinnewtoalteryx.PNG

Pingu
10 - Fireball

I thought it was a interesting problem. I interpreted it a bit different than Qiu, as the classtype for TNA-HKG is unknown as far as I can see and not economy.

 

Pingu_0-1637222340764.png

 

lynnlinnewtoalteryx
6 - Meteoroid

Thank you! You're right, there should be 'unknown' ClassType inbetween 2 back-to-back '/' or end with a '/'.

lynnlinnewtoalteryx
6 - Meteoroid

Thank you! Though I'd expect another row of RecordID #2 with an unknown ClassType. It helps as well!

Christina_H
14 - Magnetar

I think this should do it.

Christina_H_0-1637229445526.png

 

Labels
Top Solution Authors