Can some help me on how to identify or what tools should I use for the mismatching and after identifying it then will use the Name column from Diamond file or better yet put some comment that due to mismatch from Ruby vs. Diamond file instead.
Solved! Go to Solution.
Hey @abardaje,
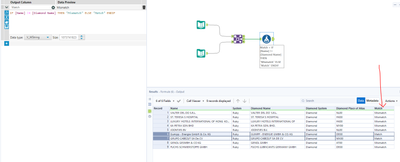
Would you be able to give an example final dataset your looking for? Using a join Tool you can easily compare rows and apply a formula to compare them:
Are you always comparing the data on the same row of both files?
Thanks,
Ira
Let's say we need to identify from 209 data from Ruby system vs 6000 data from Diamond system. I think your workflow is correct and but I believe Alteryx is a case sensitive so if the Ruby Name is all caps lock while the diamond name is a small letter which is mismatch as well.
@abardaje You can use the CompareDictionary function to compare two strings with case being sensitive: A case sensitive string compare function - Alteryx Community
Here is an example:
Thank you! :)
No worries @abardaje have a good week 😄
 
					
				
				
			
		
