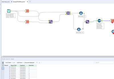
I have a report that comes in every month that has a list of employees, whoever is on the list is allowed to use the render farm for that month (fake example). If they are absent on the list, they are not allowed.
I am trying to group it by every break in the pattern.

Real Entry = 1 present for that month, Real Entry = 0 not present.

I have attached the excel data and workbook. Thank you very much.