Hello guys. I am trying to take the first/last date of a month in my dataset. This "last date" varies depending on which company (COLUMN CNPJ_FUNDO). Thats why I cant use datetime formulas that alteryx already has.
(The same appplies to other months besides month 12)
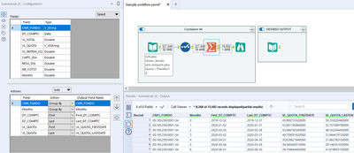
My objetive is to have this desired output:
Basically that the value of "VL_QUOTA" column and append the values that correspond to each first/last date.
Is there any way of doing that? Many thanks!
I am attaching the dataset and the workflow here.
Solved! Go to Solution.
@Joker_Hazard
Another try.
Thank you so much guys 🙂
