ACT NOW: The Alteryx team will be retiring support for Community account recovery and Community email-change requests Early 2026. Make sure to check your account preferences in my.alteryx.com to make sure you have filled out your security questions. Learn more here
Start Free Trial

Alteryx Designer Desktop Discussions

Find answers, ask questions, and share expertise about Alteryx Designer Desktop and Intelligence Suite.
SOLVED

How to exclude Weekends & Some fixed list of holiday , to calculate no of days?

joshikalyani
8 - Asteroid

I need to calculate no of days between two date excluding weekends & excluding holiday list. 

I've attached here list of holidays & days to compare

6 REPLIES 6
ShankerV
17 - Castor

Hi @joshikalyani 

 

One way of doing this.

 

ShankerV_0-1686740140605.png

 

 

Many thanks

Shanker V

joshikalyani
8 - Asteroid

Can you attach workflow also please

ShankerV
17 - Castor

Hi @joshikalyani 

 

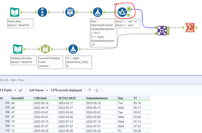
Step 1: Input

 

ShankerV_0-1686740203583.png

 

 

Step 2: 

 

ShankerV_1-1686740220276.png

 

 

Step 3:

 

ShankerV_2-1686740237828.png

 

ShankerV_3-1686740247174.png

 

 

Step 4:

 

ShankerV_4-1686740262204.png

 

ShankerV_5-1686740272448.png

 

 

Step 6: 

 

ShankerV_6-1686740286427.png

 

ShankerV_7-1686740295180.png

 

Step 7: Input the holiday list

 

ShankerV_8-1686740316463.png

 

 

Step 8: 

 

ShankerV_9-1686740330852.png

 

ShankerV_10-1686740338606.png

 

 

Step 9:

 

ShankerV_11-1686740351631.png

 

ShankerV_12-1686740359668.png

 

 

Step 10;

 

ShankerV_13-1686740374774.png

 

ShankerV_14-1686740383503.png

 

 

Last step:

 

ShankerV_15-1686740398255.png

 

ShankerV_16-1686740406975.png

 

Many thanks

Shanker V

joshikalyani
8 - Asteroid

Thanks, it worked. If i want to take dynamic COB date as input &use it for above calculation any idea how can i do this?

ShankerV
17 - Castor

Hi @joshikalyani 

 

If you are need to take dynamic COB date as input. 

Please explain with an example to build on top of it.

 

 

Many thanks

Shanker V

joshikalyani
8 - Asteroid

Files are same as above, but COB date i need to update daily

eg, if today i'm working i'll take cob as 13 June 2023  etc & will use this cob in calculation

In this case i'm working for COB 9June 2023

Labels
Top Solution Authors