Trying to create a pivot in Alteryx with two different rows but can't seem to get it to work with Summarize/Cross Tab tools, see example pivot below. Anyone have any ideas?
Solved! Go to Solution.
So, I changed all to descending but mine still is showing wrong. Maybe it's setting of mine?
That worked!!! What did you change? I really appreciate all your help with this.
Hi @TaraA
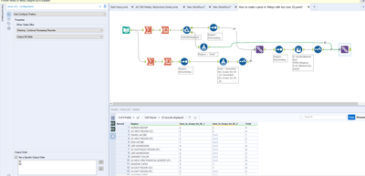
The change I did was Enabling this Check box in the Union tool.
So it displayed in order 1 and 2 for your exactly as needed.
Many thanks
Shanker V
Ohh okay, makes sense. Thank you so much for all your help!

