Hello all!
I have already posted something alike, however, things changed and now I need to calculate covariance individually, having the benchmark and one stock.
However my research analysis requires me to calculate the covariance between the benchmark and multiple stocks. (individually)
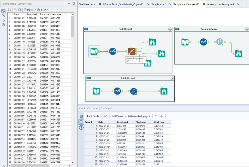
I have tried three approaches, but none of them seem plausible as they all calculate the covariance with all stocks together/combined.
Exemple:

The linear regression tool was used because it gives me the intercept, which is my final result. We call this in financial markets as BETA of a stock. This was the best option for me as it already calculate everything.
Mu current knowledge is far from understanding how macros work in alteryx, but it seems that this is the best approach.
Can someone help me out with this?
Any input is appreciated!!
Thanks