Hi everybody,
I am using the Download tool to request some data over an API call. For some reason the returned Dates are in following format:
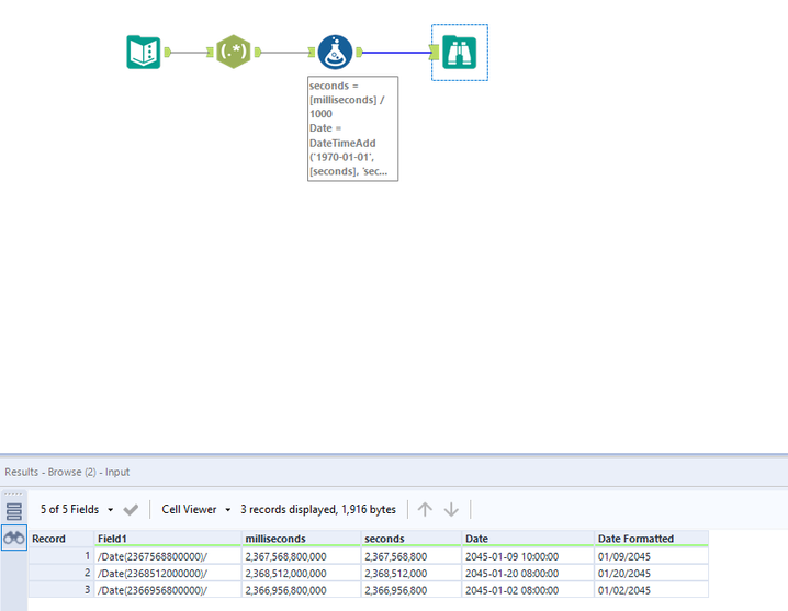
/Date(2367568800000)/
/Date(2368512000000)/
/Date(2366956800000)/
Does anybody know how I can convert them to normal dates?
Thanks
Solved! Go to Solution.
Hi @Dennisklad1
I think this does the trick...
Not sure if the number is milliseconds since 1900-01-01 or 1970-01-01. You might be able to edit as appropriate.
Thanks,
Philip
Hm interesting. Thanks alot
Hi @Dennisklad1
For a bit of background, the times that you see here are probably generated by unix systems and are know as Unix or Epoch time. The Epoch started on 1970-01-01 00:00:00 and times are stored as the number of milliseconds since then.
Dan
