Hello All -
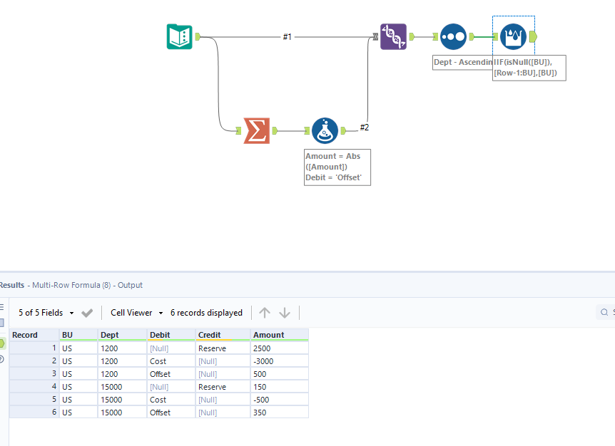
I would like to get help in tweaking my Alteryx workflow to get the desired result. After using various tools i have arrived the result using summarize. However i would need to add a row and zero out the amount column using an offset account at Department level.
Thanks & Regards,
Sriram TS
Hey @Sriram_ts03,
Would you be able to give the example data set rather then an image?
Hi @Sriram_ts03
Attached is a workbook!
Please mark it as a solution if it helped solve your issue.
Thanks
Find in attachement the way of doing this.
Let me know if there is any issue and please do not hesitate to mark this answer as solution if it worked.
I want to add Formula that if Department 1200 is in negative - add a row with department as 1200 and account as offset and with positive amount to zero out the whole .

