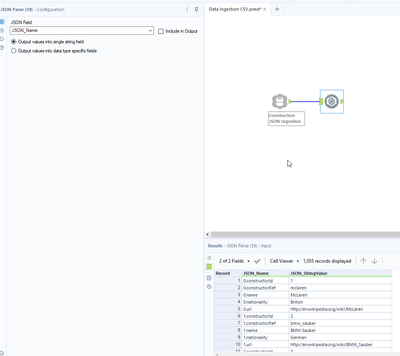
I have ingested a JSON file from Azure Data Lake using the Azure Data Lake File Input tool. I would now like to make some changes to the fields or should I say key/value pairs.
In order to make the changes, I would like to convert the JSON to a table with fields e.g JSON syntax { "name": "John", "age": 22, "gender": "male", } with fields name, age, gender
At present I'm attempting to achieve this using the Parse JSON tool. In my live scenario I would like to use an Alteryx tool to remove the key/value pair "JSON_Name":"url"

Any thoughts on how to achieve this?