Bring your best ideas to the AI Use Case Contest! Enter to win 40 hours of expert engineering support and bring your vision to life using the powerful combination of Alteryx + AI. Learn more now, or go straight to the submission form.
Start Free Trial

Alteryx Designer Desktop Discussions

Find answers, ask questions, and share expertise about Alteryx Designer Desktop and Intelligence Suite.

How do you find average time (of three times)?

deckthehalls
7 - Meteor

Hi all,

 

I am trying to calculate the average time between three columns. Example below. 

 

 Day 1Day 2Day 3
Indiana05:0005:3006:00
Florida14:4014:0515:00

 

Not sure if there is an easy way to solve. Thanks in advance!

2 REPLIES 2
DavidP
17 - Castor
17 - Castor

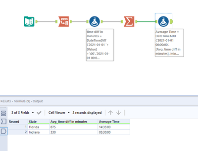
Hi @deckthehalls 

 

This is how I would do it

 

DavidP_0-1635196844872.png

 

csmith11
11 - Bolide

Pretty Similar Solution as David, just joined back together at the end.

 

Also I used a parse tool to convert the initial time to a Time data Type. This avoids the awkwardness of needing to append 0s to the initial time.

 

csmith11_0-1635198419620.png

 

Labels
Top Solution Authors