HI!
I am a new user and in the process of learning alteryx. After learning following the beginner learners path, I decided to try out a data set of mine. However, I cannot figure out how to prepare this data.
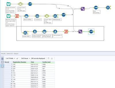
I want the bottom data to look like the first one. with 3 columns, registration number, data, and ferritin value.
Can someone guide me on how to tackle this? I think I need to use transform tools but difficult to figure it out by myself.
Thanks a lot.
note:
These data are only a sample and no personal data included.
Solved! Go to Solution.
Hi @Iroshan464 ,
Welcome to the world of Alteryx and well done for participating in the community.
One key learning when sharing workflows with others is that common workflows do not contain the datasets in them. If you note in your input data tool, that filepath points to a location in your computer, in which we don't have access to.
A workflow is just the process, for us to have access to the dataset you have to either upload them separately in this post along with your workflow, or create a packaged workflow, which is a zipped file containing the workflow and the data all in one file.
To export a workflow, follow the instructions below and make sure all assets are included in your export
Cheers,
Angelos
Hi @Iroshan464,
When you send the workflow you don't send underlying data unless you will use the function below:
If you want me to look into your workflow, please share the underlying data as well.
Nice screenshot @Emil_Kos 😎
@AngelosPachis yours is better as you used highlighted the correct button 🙂
Yours is also highlighted @Emil_Kos , but with a grey background. It also works fine! 🙂
No need to, you learned something new @Iroshan464 .
Your workflow appears correct and it seems you are getting the correct results. I have created an alternative just to check you results against mine, but it seems we are getting the same number of records so it should be ok.
