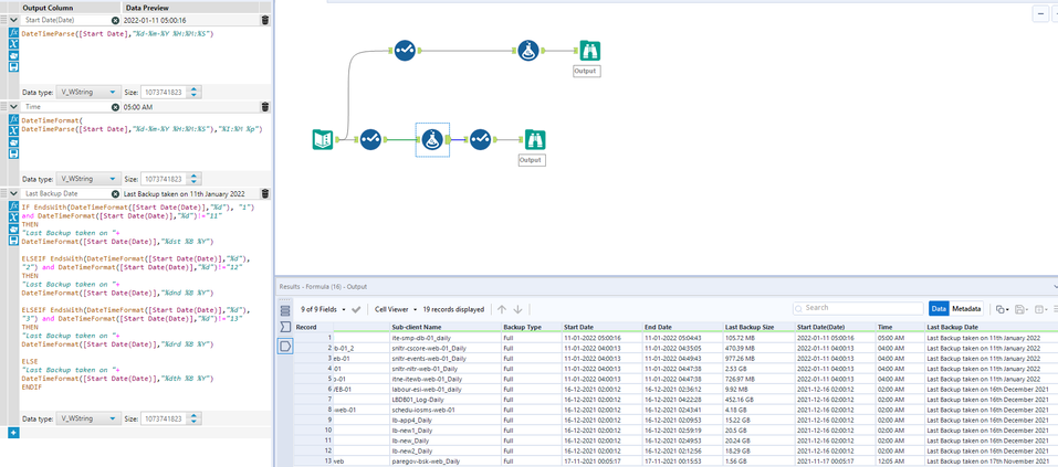
I have a data where there is a column named "Start Date" of String data type
I need to create 2 separate columns based on that record.
I did it, kindly give me your opinion that the process is correct or not.
02:00 will show – Backup initiated on 2 AM
00:11:05 will show – Backup initiated on 12:11 AM
09:00:14 will show – Backup initiated on 9 PM
00:00:00 will show - Backup initiated on 12 AM
This should be showing in another column named - "Backup Schedule Time"
Please help
Solved! Go to Solution.
Great... It worked perfectly 😊
Happy to help : ) @EN6924
If my response helps please don't forget to mark it as solution. 🙂
Cheers and have a nice day!
By using Table tool - I can able to create border on both side of the column
Can I create a single line border on the entire table? and for header a bold border? Just like we can do in excel -
I tried changing the dates and found some errors marked in yellow.
Please help me writing the formula properly.
