In case you missed the announcement: The Alteryx One Fall Release is here! Learn more about the new features and capabilities here
ACT NOW: The Alteryx team will be retiring support for Community account recovery and Community email-change requests after December 31, 2025. Make sure to check your account preferences in my.alteryx.com to make sure you have filled out your security questions. Learn more here
Start Free Trial

Alteryx Designer Desktop Discussions

Find answers, ask questions, and share expertise about Alteryx Designer Desktop and Intelligence Suite.
SOLVED

Hierachy help

rrahu07
8 - Asteroid

rrahu07_0-1648311929076.png

 

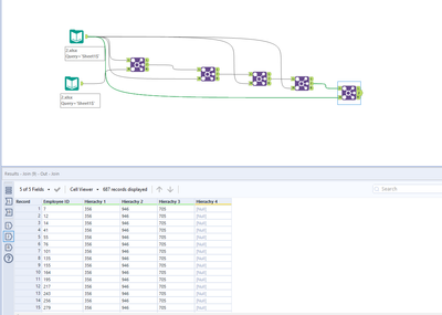
is there any tool that I can use to do this workflow in a different way? I am trying to find employee has three or more manager. i tried to build a macro by taking reference from challenge 12. it did not work. it is not creating the hierachy. not sure what i am doing wrong.

rrahu07_1-1648311745328.png

i think the formula is not working. 

rrahu07_2-1648311779699.png

Any Advice??

3 REPLIES 3
atcodedog05
22 - Nova
22 - Nova

Hi @rrahu07 

 

Give this macro by @NicoleJohnson a try. The best part is this page also has documentation about the macro which will be helpful for further reference/usecases.

https://community.alteryx.com/t5/Public-Community-Gallery/Hierarchy-Generation-Macro/ta-p/880709

 

Hope this helps : )

rrahu07
8 - Asteroid

that was helpful. thanks

atcodedog05
22 - Nova
22 - Nova

Happy to help : ) @rrahu07 

Cheers and have a nice day!

Labels
Top Solution Authors