The Alteryx Community is a finalist in three 2026 CMX Awards! Help us win Customer Support Community, Most Engaged Community, and User Group Program of the Year - vote now! (it only takes about 2 minutes) before January 9.
ACT NOW: The Alteryx team will be retiring support for Community account recovery and Community email-change requests Early 2026. Make sure to check your account preferences in my.alteryx.com to make sure you have filled out your security questions. Learn more here
Start Free Trial

Alteryx Designer Desktop Discussions

Find answers, ask questions, and share expertise about Alteryx Designer Desktop and Intelligence Suite.
SOLVED

Help in Transpose tool

RKGV
7 - Meteor

Hi Experts,

 

I have a data in excel. Some cells are merged, some are not and without proper headers. basically it is no in order.

 

I attached the input and desired output in the attached.

 

 

 

2021-11-23_09-15-25.png

2 REPLIES 2
Sebastiaandb
12 - Quasar

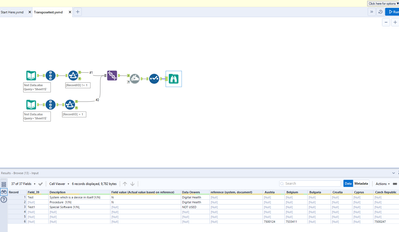
@RKGV Here you go 🙂

 

Sebastiaandb_0-1637652617568.png

 

Let me know if this works for you!

 

Greetings,

 

Seb

 

RKGV
7 - Meteor

Thanks It helped

Labels
Top Solution Authors