Hi all,
I am very new to Alteryx and have searched my question but cannot seem to find the answer.
I apologize if this has been asked and answered elsewhere.
I am basically trying to perform a few things then remove duplicate fields grouping by the ID.
However, I see that the first row/headers get removed after that and I;m not sure what I have done wrong?
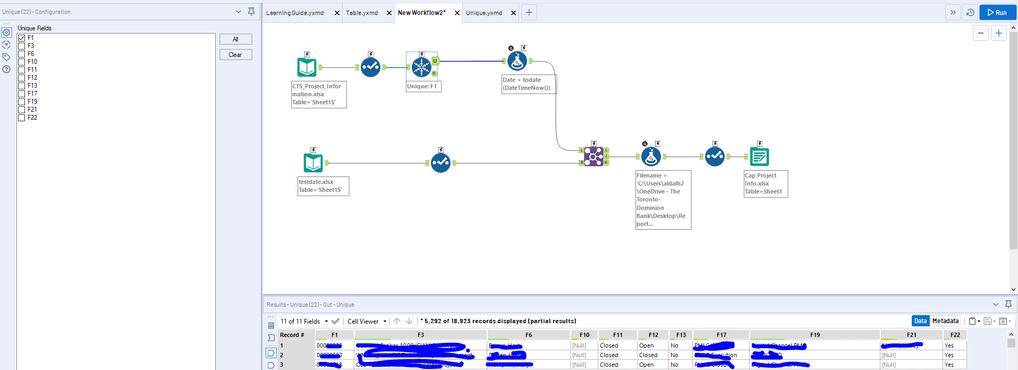
Below is the image before the headers are removed (select)
then below, you'll see the headers are gone after it runs with unique tool
Solved! Go to Solution.
I am not sure why you are losing that first row of data - it might be automatically sorting the data and putting the row down further in the dataset. In that case, prior to the unique tool, add a Dynamic Rename tool to take headers from the first row of data.
This should solve your issue.
That is unusual @hal_dal, however you could use the dynamic rename tool before your unique tool to convert the first row of data to headers using a rename mode of "take field names from first row of data"?
If this solves your issue please mark the answer as correct, if not let me know!
Regards,
Jonathan
Thanks to both!
I was able to figure out that it got sorted all the way to the bottom so what you both have told me seemed to fix it!
