I am trying to learn Alteryx. Is there anyone who can help with this one? I am trying to join two files. Both file has primary key "project#". I did that already. but I want to remove those "null" cells and also get total cost for each project number. For example as you can see I have multiple projects which has same project number "1101170010.14030.130" I want get the sum of those project numbers
..
Solved! Go to Solution.
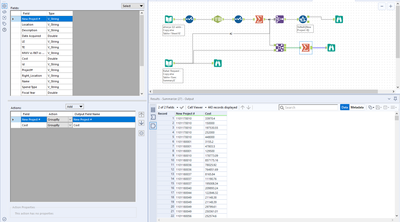
Yes, this is perfect. The issue with the null values occurred since the Project Numbers in the two files did not exactly match when you attempted to join them. To perform a Join the fields in both files need to match exactly. Please see the screenshots below to observer the difference in Project # in both files. I have attached a packaged workflow that leverages the text to column tool to parse the Project # into the right format. I am also using the Join tool to join the two data sets.
Please let me know if that gives you the result that you are looking for.
That is great. How do i improve my alteryx skills? or how did you learn all these?
Thanks for your help.
One more question. There are multiple projects has same project number. How do i get only one entry with the total?
I stared exploring the lessons and videos in the Academy section here on Community. Later on I pivoted to the Weekly Challenges
You can use the summarize tool to just group only by project number As you add in additional Group By's into the Summarize tool the summary becomes more granular. Please see an example below and the workflow attached.

