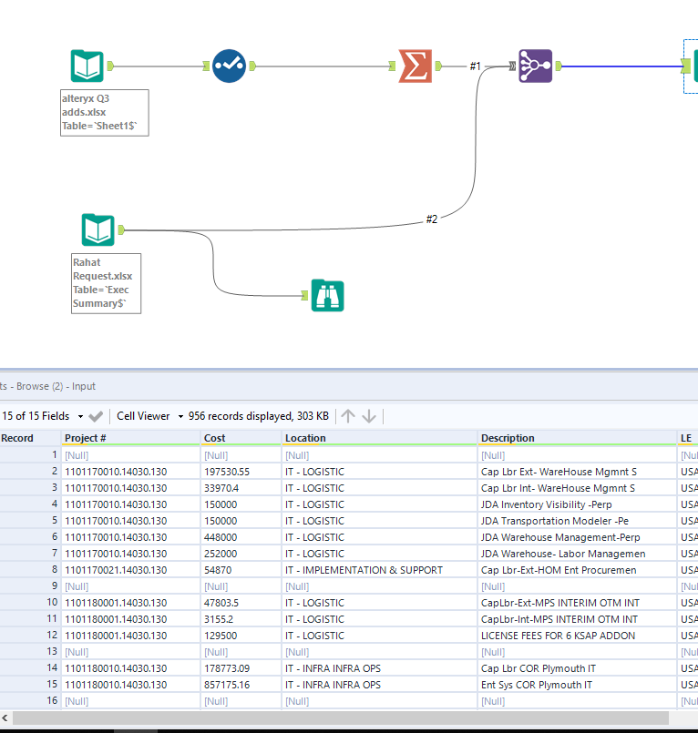
I am trying to learn Alteryx. Is there anyone who can help with this one? I am trying to join two files. Both file has primary key "project#". I did that already. but I want to remove those "null" cells and also get total cost for each project number. For example as you can see I have multiple projects which has same project number "1101170010.14030.130" I want get the sum of those project numbers
..
Solved! Go to Solution.
Hi rrahman7,
You can use the filter tool to exclude the "Null" rows. Just drop it into the workflow before the summarize tool and you should be good to go.
@rrahman7 you can use the filter tool to filter out the nulls and the summarize tools to group by the project # and sum up the cost.
didn't work for me. If I use filter tool it removes some of my data.
Hi rrahman7,
Can you send a screen shot of your Filter tool configuration. Even better, ff you can attach the workflow to your next post, I can take a more detailed look.
Can you see my attachment? Or do I need to re-attach it?
if i use filter tool, it removes data from my second file.
I can see your workflow. Can you please share it here as a packaged workflow. This will packaged the data with the workflow. Please see the picture below on how to Export an workflow into the packaged format. Otherwise it is difficult to determine the root cause of the problem since there is no data contained in the Workflow.
